products-setup

הגדרת מוצרים

על מנת להגדיר מוצר הצטרפות ו/או מוצר חידוש, יש לוודא שכבר בצעתם את שני השלבים הקודמים של ההתקנה:

  1. התקנה ראשונית של התוסף
  2. הגדרות ראשוניות של התוסף

תהליך הגדרת מוצרים

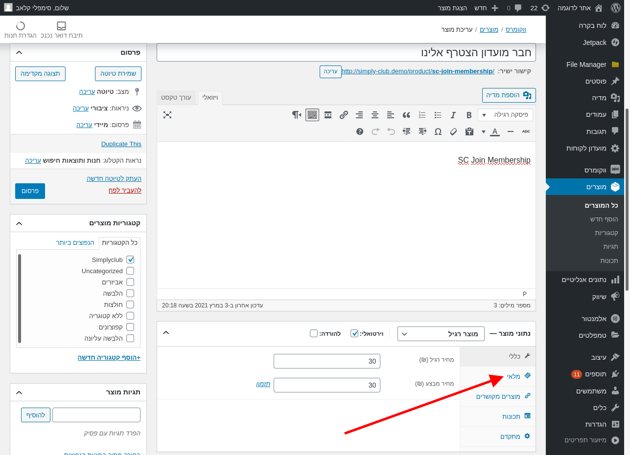
1. גלשו באדמין לתפריט "מועדון לקוחות" ולחצו על הקישור למוצר ההצטרפות או חידוש

image

2. הקישו על "מלאי"

image

3. הזינו את המק"ט שברשותכם

image

4. שמרו את המוצר

image